Herausforderung: Türklingel deaktivieren, für einen ruhigen Schlaf der Kinder
Doch plötzlich klingelt es an der Tür. Die gerade eingeschlafenen Kinder sind wieder hellwach!
Die Herausforderung besteht nun darin, die Türklingel nachts zu deaktivieren, damit die Kinder in Ruhe schlafen können.
Damit eventuelle Besucher nun aber nicht ungehört vor der Haustüre stehen bleiben, gilt es anstatt des Klingelsignals ein optisches Signal anzuzeigen.
Lösung: Geräuschlose Lichtklingel
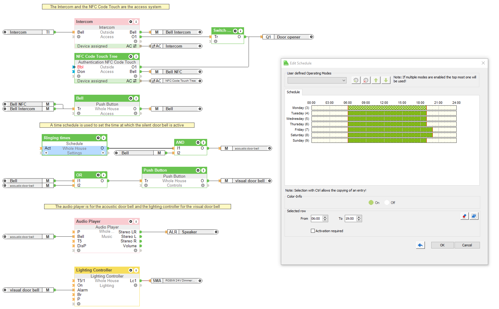
Die Klingeltaste, die sich entweder auf dem NFC Code Touch oder der Intercom befindet, löst ein Klingel-Event der Audioserver Zone aus. Somit ertönt ein akustisches Signal in den Räumen. Doch dieses Signal könnte die Kinder wecken. Dies kann ganz einfach mit Hilfe des Funktionsbausteins „Schaltuhr“ unterbunden werden.
In dem Baustein wird eine Zeit hinterlegt, in der das akustische Klingelsignal erlaubt ist. Befinden wir uns außerhalb dieser Zeit, wird das akustische Klingelsignal unterdrückt.
Um nun ein optisches Signal mittels Beleuchtung auszugeben, wird das Signal der Klingeltaste auf einen Taster-Baustein übergeben. Dieser Baustein sorgt dafür, dass der Ausgangsimpuls auf 2 Sekunden beschränkt wird. Dieser zwei sekündliche Impuls wird nun am Eingang (Alarm) der Lichtsteuerung angeschlossen. Der Eingang (Alarm) ist ein Alarmeingang, der die gesamte Beleuchtung im Raum blinken lässt. Da der Impuls auf zwei Sekunden beschränkt wurde, blinkt die Beleuchtung nur kurz und Ihre Kunden wissen, dass jemand vor der Tür steht.
Hardware:
Konfiguration:
Musterdatei:
Silent Doorbell
Die Vorteile einer Lichtklingel
Mit der frei konfigurierbaren Loxone Config können Sie ein automatisiertes Gebäude exakt auf die Bedürfnisse Ihrer Kunden zuschneiden. Dieses Anwendungsbeispiel zeigt, wie mit wenigen Handgriffen der Wohnkomfort Ihrer Kunden gesteigert werden kann. Denn wenn die Kinder Ihre Kunden einen ruhigen Schlaf haben und nicht durch eine Türklingel geweckt werden, ist der Lebensalltag der Eltern viel entspannter.
Tipp: Neben einer reinen Lichtklingel gibt es auch noch weitere Möglichkeiten, den ruhigen Schlaf der Kinder zu garantieren, z. B. Mit Nachricht antworten, Text to Speech oder einen Kinder-Nachtmodus.
